Leistungsbeschreibung easy invoice
1. Allgemeine Informationen
easy invoice ist eine effiziente Lösung für die digitale Rechnungsverarbeitung. Eingehende Rechnungen werden in einem sicheren, transparenten Prozess erfasst, zuverlässig ausgelesen und über einen Prüfungs- und Freigabeworkflow verarbeitet. Buchungsdaten können optional an das nachgelagerte ERP-System übergeben und die Rechnung bei Bedarf revisionssicher archiviert werden. Als verantwortlicher Manager behalten Sie jederzeit den Überblick über Ihre Rechnungsvorgänge. easy invoice fügt sich harmonisch in Ihre bestehende IT-Landschaft ein und wächst mit Ihrem Unternehmen.
Die Lösung deckt dabei sowohl Rechnungen als auch Gutschriften mit und ohne Bestellbezug ab. Zusätzlich stehen Ihnen optionale Module und Konnektoren zur Funktionserweiterung bereit.
2. Leistungsumfang
2.1 Prozessbeschreibung
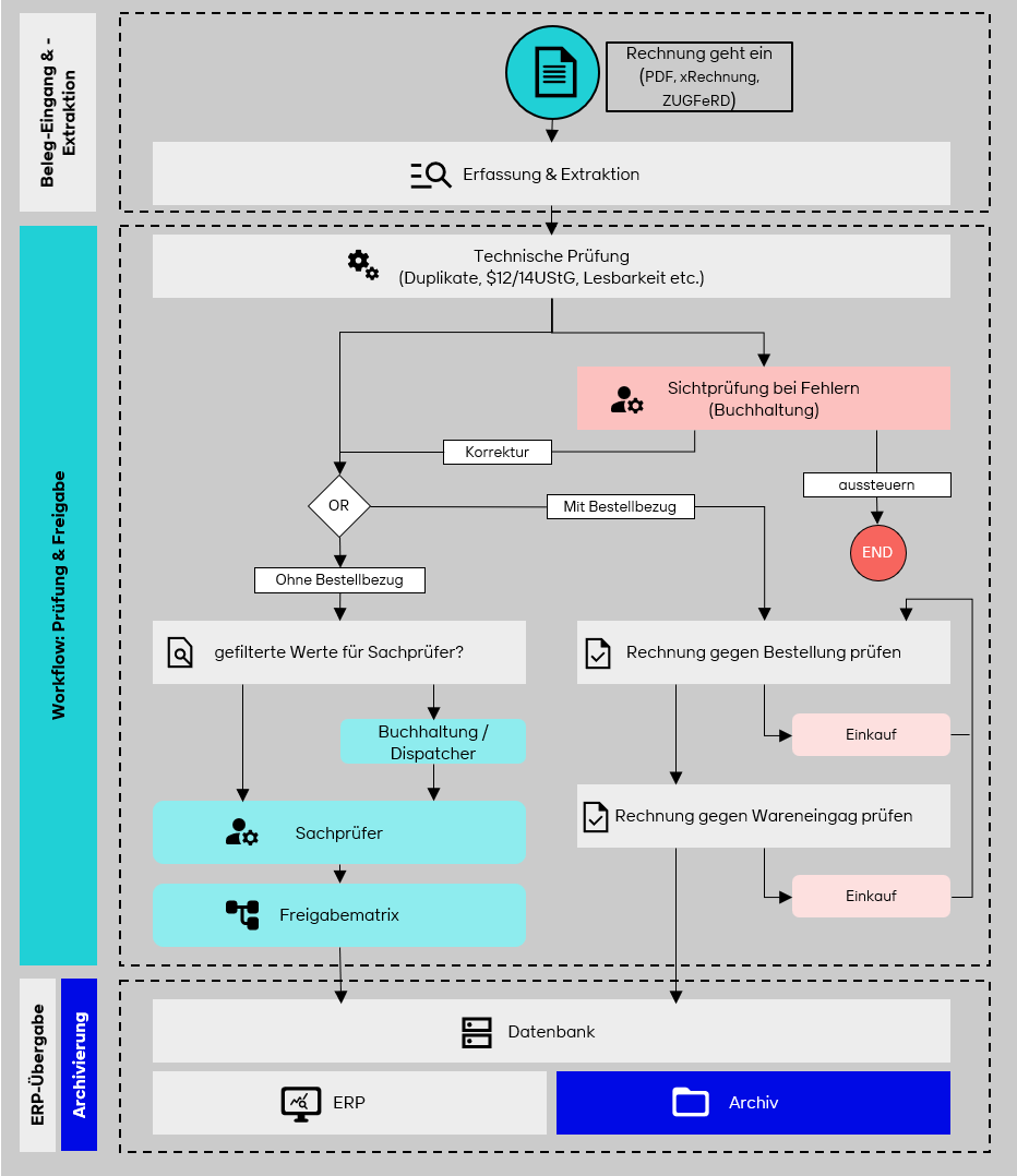
Grundsätzlich erfolgt die Rechnungsverarbeitung innerhalb von easy invoice nach den folgenden Prozessschritten:
Schritt 1: Dokumenteneingang & Erfassung
- Überwachung von E-Mail-Eingangspostfächern und/oder Netzwerkverzeichnissen je Buchungsmandant
- Unterstützte Eingangsformate: PDF, elektronische Formate wie XRechnung und ZUGFeRD (aktuelle Versionen)
- Elektronische Rechnungen werden für die menschliche Prüfung als „Proforma-PDF“ generiert. Die Originaldateien (Mail, XML, Anhänge) bleiben erhalten und werden mit archiviert
Schritt 2: Belegextraktion
- Automatische Volltextinitiierung und KI-/OCR-gestützte Extraktion von Kopfdaten (z. B. Rechnungsdatum, -nummer, IBAN, USt-ID, Steuernummer, Beträge) und Positionsdaten
- Abgleich gegen Stammdaten (z. B. Kreditor, Zahlungsbedingungen) zur Verifikation
- Für Bestellbelege: optionaler Drei-Punkte-Abgleich (Bestellung, Wareneingang, Rechnung)
- Trainingsmechanismen pro Kreditor möglich, um Erkennungsraten weiter zu erhöhen
Schritt 3: Workflow – Prüfung & Freigabe
- Technische Eingangsprüfung inkl. GoBD/UStG-relevanter Pflichtangaben und Duplikatsprüfung
- Automatisiertes Workflow Routing: mit Bestellbezug (verkürztes Prüfverfahren) oder ohne Bestellbezug (Sachprüfung und Genehmigung)
- Signature Rule Service (SRS): konfigurierbare Freigabe mit bis zu 5 Stufen, optionalem Vier-Augen-Prinzip sowie dynamischem oder festem Routing
- Optionale KI-Unterstützung bei der Rechnungszuordnung sowie bei Freigabeentscheidungen
Schritt 4: ERP-Übergabe & Buchung (optional)
- Vorkonfigurierte Schnittstellen sowie generische Exporte mittels DataTools
- Übergabe von geprüften Buchungsdaten gemäß definierten Mapping-Regeln
Schritt 5: Revisionssichere Archivierung (optional)
- Revisionssicherer Ablage von volltextinitiierten Dokumenten, Historie, Unterschriften und Anhängen in einem Langzeitarchiv
- Recherchezugriff über berechtigte Benutzergruppen zur Sichtung von archivierten Vorgängen
Die nachfolgende Grafik stellt das grundlegende Prozessschema der Lösung noch einmal gesamtheitlich dar:

2.2 Add ons & Konnektoren
Die Anbindung an Drittanwendungen wird grundsätzlich durch ein gesondertes Consulting-Projekt bewertet und umgesetzt. Darüber hinaus sind Standardschnittstellen für DATEV sowie Microsoft Dynamics Business Central verfügbar.
2.3 Einrichtung & Konfiguration
Mit den von easy angebotenen Consulting Services bieten wir Ihnen professionelle Unterstützung bei der Einrichtung und Konfiguration der easy Lösungen an. Durch unsere jahrelange Erfahrung in Transformationsprojekten bieten wir Ihnen sowohl Best-Practices als auch maßgeschneiderte Lösungen. So schöpfen Sie das volle Potential Ihrer easy invoice Lösung aus.
2.4 Betrieb
easy invoice kann grundsätzlich sowohl in der kundeneigenen IT-Infrastruktur betrieben werden oder auch als Managed Service im Rahmen eines Outtaskings durch das erfahrene Managed Service Team der Easy Software AG.
Betrieb in der eigenen Infrastruktur:
Kunden können easy invoice im eigenen Rechenzentrum betreiben. Dabei wird die Software auf den eigenen Servern installiert und betrieben. Für Installation, den laufenden Betrieb und die Wartung ist das interne IT-Personal verantwortlich. Diese Wahl bietet volle Kontrolle über die Systeme und ermöglicht es, diese nach spezifischen Anforderungen anzupassen. Allerdings erfordert sie, dass das IT-Team über das erforderliche Fachwissen und die Ressourcen verfügt, um die Software effektiv zu verwalten und zu warten.
Betrieb als Managed Service:
Managed Service für easy invoice ermöglicht es die digitale Rechnungsbearbeitung in einer gehosteten und betriebenen easy Umgebung einzusetzen. Im Rahmen eines Outtaskings übernimmt ein Betriebsteam alle notwendigen Arbeiten. Ein easy Expertenteam betreibt die easy Softwarelösungen auf der easy Cloud Application Plattform. Mit wenigen Konfigurations-Schritten, erhalten Kunden eine komplette SaaS-Rechnungseingangslösung. Der Betrieb der Lösung easy invoice findet ausschließlich auf der Plattform der EASY SOFTWARE AG statt und wird durch das Managed Service Team der EASY SOFTWARE AG betreut. Mehr Informationen zum Hosting sind in der Leistungsbeschreibung Hosting zu finden.
2.5 Updates & Upgrades
Für easy invoice wird grundsätzlich immer die aktuelle, von der easy Entwicklung freigegebene Version eingesetzt. Eine Übersicht der Versionen kann hier eingesehen werden.
Die genauen Bedingungen zu Update und Upgrade Berechtigungen im Rahmen von gültiger Softwarepflege können den aktuellen Softwarepflegebedingungen entnommen werden. Für die Pflege gelieferter Software von Drittanbietern, die in der Auftragsbestätigung gesondert aufgeführt sind, gelten die in einer Anlage zur Auftragsbestätigung beigefügten Regelungen der jeweiligen Hersteller.
Die Installation und Einrichtung von Updates & Upgrades sowie die Konfiguration ggfs. zusätzlich vorhandener Funktionalitäten kann im Rahmen kostenpflichtiger Consultingleistungen bei easy beauftragt werden.
3. Produktspezifikationen
easy invoice ist grundsätzlich in vier Ausprägungsstufen erhältlich. Bei den Varianten easy invoice light, classic und premium kann der Applikationsbetrieb sowohl in der eigenen Infrastruktur als auch als Managed Service erfolgen. easy invoice smart hingegen ist ausschließlich als Managed Service erhältlich und hoch standardisiert. Der genau abgesteckte Leistungsumfang von easy invoice smart ist in der separaten easy invoice smart Leistungsbeschreibung dokumentiert.
Die folgende Matrix gibt Aufschluß über die grundsätzlichen Funktionalitäten der einzelnen Produktvarianten:
| Features | Description | easy invoice lite | easy invoice classic | easy invoice premium | easy invoice smart |
|---|---|---|---|---|---|
| Kostenrechnung | Mit der Kostenrechnung in easy invoice erfassen Sie alle Ausgaben systematisch, ordnen sie Ihren Projekten zu und erstellen präzise Budgets. So optimieren Sie Ihre Finanzen effizient und treffen fundierte Geschäftsentscheidungen. | ✔ | ✔ | ✔ | ✔ |
| Materialrechnung | Rechnungen für Materiallieferungen können automatisiert verarbeitet werden. Dies erleichtert die Zuordnung zu Bestellungen, beschleunigt die Prüfung und optimiert den gesamten Prozess der Rechnungsbearbeitung im Einkauf. | n/a | ✔ | ✔ | n/a |
| Beleglesung | Die Beleglesung ermöglicht es Ihnen, Rechnungen und Belege automatisch zu erfassen. Einfach scannen oder fotografieren, und die Software extrahiert alle wichtigen Informationen für Sie. Das spart Zeit und reduziert Fehler bei der Dateneingabe. | n/a | ✔ | ✔ | ✔ |
| Gutschriften | Die Funktion “Gutschriften” ermöglicht es, fehlerhafte Rechnungen zu korrigieren oder Rückerstattungen zu verarbeiten, indem sie negative Beträge erstellt, welche die ursprüngliche Rechnung ausgleichen. | ✔ | ✔ | ✔ | ✔ |
| ERP Stammdaten (Kopf) | Beim Rechnungseingang werden die Kopfdaten der Rechnung automatisch mit den Stammdaten im ERP-System abgeglichen, wie z.B. Lieferantendaten, Bankverbindung und Zahlungsbedingungen. So ist eine effiziente Zuordnung und Prüfung gewährleistet. | ✔ | ✔ | ✔ | Projekt |
| ERP Stammdaten (Position) mit 2&3 way | Rechnungspositionen werden automatisch mit Bestell- und Wareneingangsdaten im ERP abgeglichen. Abweichungen werden erkannt und der Rechnungseingang wird bei Übereinstimmung automatisiert. So sind effiziente Prüfung und Transparenz gewährleistet. | n/a | ✔ | ✔ | n/a |
| Techn. Anbindung ERP-System | Die technische Anbindung ermöglicht eine nahtlose Integration in Ihr bestehendes ERP-System. Dadurch können Rechnungsdaten automatisch ausgetauscht und verarbeitet werden, was Effizienz und Genauigkeit steigert und manuelle Eingaben reduziert. | Projekt | Projekt | Projekt | Projekt (nur DATEV und BC) |
| E-Rechnungsextraktion | Extrahiert automatisch relevante Daten aus E-Rechnungen verschiedener Formate wie XRechnung oder ZUGFeRD. Beschleunigt die Verarbeitung, reduziert manuelle Eingaben und bereitet Sie optimal auf die E-Rechnungspflicht vor. | ✔ | ✔ | ✔ | opt. |
| Xmail Fetcher | XMail Fetcher automatisiert die Verarbeitung eingehender E-Mails und Anhänge. Es konvertiert in lesbare Objekte und unterstützt verschiedene digitale Formate, was den Rechnungseingang beschleunigt und vereinfacht. | opt. | opt. | opt. | ✔ |
| Mail Gateway | Das Mail Gateway ermöglicht den automatischen Empfang von E-Mail-Rechnungen. Es leitet diese direkt in den Verarbeitungsprozess weiter, extrahiert relevante Daten und startet den Freigabe-Workflow. So sparen Sie Zeit und reduzieren manuelle Eingaben. | ✔ | ✔ | ✔ | ✔ |
| Flexible Unternehmensstruktur | Sie können beliebig viele separate Buchungskreise für verschiedene Unternehmensteile einrichten und verwalten. Dies ermöglicht eine flexible und übersichtliche Finanzbuchhaltung für komplexe Unternehmensstrukturen. | n/a | n/a | ✔ | ✔ |
| Flexible Kostenstellen | Sie können Rechnungen dynamisch verschiedenen Abteilungen oder Projekten zuordnen. Dies ermöglicht eine präzise Kostenkontrolle und erleichtert die interne Verrechnung, was die Budgetplanung und Kostenanalyse erheblich verbessert. | n/a | ✔ | ✔ | ✔ |
| Freigabe bis 3 stufig | Sie können bis zu drei Genehmigungsebenen einrichten. Jede Stufe kann von unterschiedlichen Personen(-kreisen) freigegeben werden, was eine gründliche Prüfung und Kontrolle ermöglicht, bevor die Zahlung erfolgt. | ✔ | ✔ | ✔ | ✔ |
| Freigabe 4 und 5 stufig | Sie können bis zu 5 Genehmigungsebenen einrichten. Jede Stufe kann von unterschiedlichen Personen(-kreisen) freigegeben werden, was eine gründliche Prüfung und Kontrolle ermöglicht, bevor die Zahlung erfolgt. | n/a | n/a | ✔ | opt. |
| Unbegrenzte Steuersätze | Dank einer unbegrenzten Anzahl an Steuersätzen ermöglicht easy invoice Ihnen die flexible Verarbeitung von Rechnungen mit verschiedenen Steuersätzen. Sie können problemlos Rechnungen aus unterschiedlichen Ländern oder mit speziellen Steuersätzen verarbeiten, ohne Einschränkungen bei der Automatisierung zu haben. | ✔ | ✔ | ✔ | ✔ |
| Währungsflexibilität | Sie können Rechnungen in beliebig vielen Währungen verarbeiten und verwalten. Ideal für internationale Geschäftsbeziehungen und Unternehmen mit globalen Lieferanten. | n/a | ✔ | ✔ | ✔ |
| Freigabeportal /Rechnungsportal | Das Freigabeportal ermöglicht Ihren Mitarbeitern, Rechnungen online zu prüfen und freizugeben – unabhängig von Ort und Zeit. Es beschleunigt den Prozess und erhöht die Transparenz im Rechnungsmanagement. | n/a | n/a | ✔ | n/a |
| Power User | Die Lösung unterscheidet zwischen verschiedenen Arten von Benutzern. Der Power User ermöglicht Sachbearbeitern und Buchhaltungsleitern umfassende Rechnungsbearbeitung: Erfassen, Prüfen, Zuordnen, Prozessüberwachung und Buchung. Ideal für intensive Nutzung in der Kreditorenbuchhaltung. | opt. | opt. | opt. | opt. |
| Portal User | Die Lösung unterscheidet zwischen verschiedenen Arten von Benutzern. Der Portal User ermöglicht externen Prüfern oder Controllern archivierte Rechnungen einzusehen und zu recherchieren, ohne Änderungen vorzunehmen. Ideal für Informationsbedarf über abgeschlossene Rechnungsvorgänge bei eingeschränkten Zugriffsrechten. | n/a | n/a | opt. | opt. |
| Approval User | Die Lösung unterscheidet zwischen verschiedenen Arten von Benutzern. Der ApprovalUser ermöglicht Kostenstellenverantwortlichen und Fachexperten die sachliche Prüfung einzelner Rechnungen. Sie können genehmigen oder begründet ablehnen, etwa bei Mängeln oder Abweichungen. Optimiert den Freigabeprozess und sichert die Rechnungsqualität. | opt. | opt. | opt. | opt. |
| DATEV/BC Connector | Die Anbindung ermöglicht nahtlosen Datenaustausch mit DATEV oder Business Central. Buchungen und Belege werden automatisch übertragen, was die Buchhaltung vereinfacht und Fehler reduziert. | opt. | opt. | opt. | opt. |
4. Beschreibung kundenspezifischer Einstellungen
Folgende Einstellungen müssen kundenindividuell vorgenommen werden:
Anlage von Benutzern
- Anlage von Benutzern direkt im System (Kundenleistung nach Einarbeitung)
- Synchronisation von Personen und Gruppen durch Kopplung mit einem LDAP oder Entra ID System
Mail-Import
- Einrichtung von Mailpostfächern (mindestens ein Postfach je Buchungsmandant)
- Festlegung der Ordnerstruktur des Postfachs für die Ablage nach Verarbeitung (z.B. „Error“, „Backup“)
- Konfiguration von Filterkriterien für Anhänge und Absender
Workflow Konfiguration
- Definition von Freigabestufen (bis max. 5 Stufen) und Betragsgrenzen
- Aktivierung des Vier-Augen Prinzips (optional)
- Definition der Routingregeln (fest oder dynamisch) und der Empfängergruppen für die Sachprüfung
ERP-Schnittstelle
- Einrichtung der Schnittstelle für Stammdatenzugriff
- Mapping der Kontierungsfelder
Archivierung (optional, wenn Archiv vorhanden)
- Definition von Indexfeldern und Zugriffsrechten für die Recherche
5. Verwaltung & Lizenzierung von Rechnungskontingenten
Beim Kauf von easy invoice wird ein jährliches Volumen an neu zu verarbeitenden Eingangsrechnungen gebucht. Jede im System neu verarbeitete Rechnung reduziert das Kontingent entsprechend. Nach Ausschöpfung des gebuchten Kontingents informiert easy über das erreichte Lizenzvolumen.
6. Support & Service Levels
Der Support von easy invoice unterliegt der „Richtlinie für Wartung und Support“.
Support gemäß dem Supportlevel „Standardpflege“ ist in den buchbaren Cloud-Services bereits enthalten.
7. Hinweis zur Nutzung von KI innerhalb von easy invoice
Sofern unsere Leistungen individuelle und/oder KI‑generierte Handlungsempfehlungen oder Informationen [Ergebnisse] erstellen oder bekannt geben, obliegt es dem Kunden, diese vor einer operativen Nutzung gesondert zu prüfen und zu validieren. Die Ergebnisse dienen allgemeinen Informationszwecken und entbinden den Kunden nicht davon, einzelfallbezogene Entscheidungen unter Hinzuziehung qualifizierter fachlicher Beratung (z. B. rechtlicher oder finanzieller Art) zu treffen. Jeglicher Einsatz, jede Nutzung und/oder Weitergabe [Verarbeitung] der Ergebnisse erfolgt ausschließlich im Verantwortungsbereich des Kunden.